scriptcase.net

How to migrate and use my projects within Scriptcase with PHP 8.2 environments.

At first, we recommend using the Project Export/Import option since it allows you to export one project at a time to carry out the initial tests.

To migrate all your projects, Scriptcase use the backup option (Options > Setting > Backup) then use the restore option (Options > Settings > Restore) and Scriptcase will perform a complete migration.

Project Export/Import (Recommended)

1Export your project


In your current Scriptcase, PHP 8.1, 7.3 or 7.0, open the menu then Project > Export Project and export the desired project.

When the exportation process is complete, download the zip file.

2Project importation


In Scriptcase with PHP 8.2, import the project performed in #Step1, accessing the menu: Project > Import project.



At the end of the import process, if your projects are not shown, go to Settings > Administration.

Then click at the side menu, select Security > Users.

The list of Scriptcase users will be displayed, click on the edit icon to access user properties.



On the user edit screen, select the imported project and give your user access privileges.




After #Step 2 , you can now test your projects. In addition, it is recommended to publish them and check their operation in the production environment as well.


Full Scriptcase backup

1Back up your projects


On your current installation, go to Settings > Administration > Backup and make a complete backup of your projects.

When the backup is complete, download the file zip.

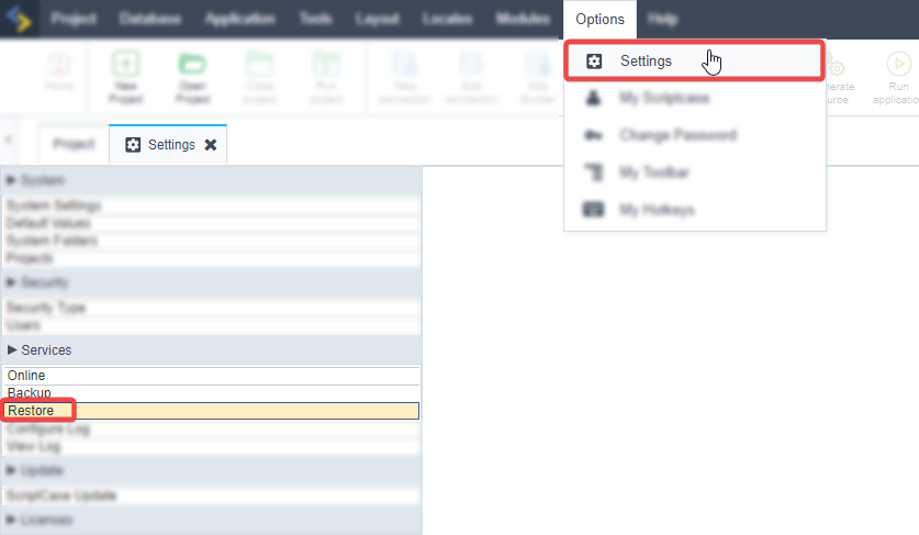
2Restoring from backup of projects


In Scriptcase with PHP 8.2, restore the backup made in #Step 1, accessing the menu: Settings > Services > Restore.



At the end of the import process, if your projects are not shown, go to Settings > Administration.

Then click at the side menu, select Security > Users.

The list of Scriptcase users will be displayed, click on the edit icon to access user properties.



On the user edit screen, select the restored projects for the user to have access to.




After #Step 2, you can now test your projects. Take the opportunity to publish them and check their operation in the production environment as well.